Excelでの決定木のカスタマイズ・チュートリアル
このチュートリアルは、XLSTATを用いてExcel内で決定木 の表示を設定する方法を説明します。
決定木の表示を設定するデータセット
表示を設定するのに使用する決定木のExcelワークブックをダウンロードするには、上のリンクをクリックしてください。
このチュートリアルの目的
目的は、既存のツリーから開始して、その表示を設定する方法を学ぶことです。ツリーの構築についてより詳しく学びたい場合は、こちらのtチュートリアル をクリックしてください。
XLSTATでの決定木の表示の設定
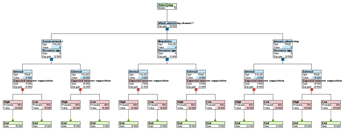
データセットで提供されている既存のツリーから開始します。決定木ツールボックスで、レンダリングを改善するために、グリッドを除去をクリックします。 
ツリーは水平に表示されています。ブランチ・ブロックは、ノード・ブロックの上に置かれています。この表示をお好みで変更できます。それをするには、ツリー・ブロック(左の最初のブロック)を右クリックして、XLDTREE/選択されたツリーの設定ダイアログ・ボックスを開く を選択します。 
オプション・タブで、ツリーとブランチ/ノード・ブロックの表示を変更できます。4とおりの方法があります。我々はそれぞれの結果を確認します。この設定はいつでも変更できるので、あなたのニーズに最も適合した外見を選ぶことができます。OKボタンをクリックすると、リクエストしたとおりにアクティブ・ツリーが表示されます。

- ツリー表示: 水平、および、ブランチ/ノード・ブロックの表示: 上部 / 下部: 上のような表示が得られます。
- ツリー表示: 水平、および、ブランチ/ノード・ブロックの表示: 左 / 右:

- ツリー表示: 垂直、および、ブランチ/ノード・ブロックの表示: 上部 / 下部:

- ツリー表示: 垂直、および、ブランチ/ノード・ブロックの表示: 左 / 右:

有用な情報タブで、各ノードに表示したい情報を選びます。各ノードにカスタム・ラベルを割り当てることができ、他のノードとの相対的な位置を選ぶことができます。下記の例では、以下のように選択しています:
- 位置 1: ラベルEGによる期待利得 (子ノードの利得によるノードの期待利得。選んで計算モードに応じて意思決定がなされるようにできる。)
- 位置2: ラベルGによる利得 (あるノードの利得はそのコストと利益の合計。したがって、それは親ノードのコストと利益に関数として計算される。コストはもちろん負値であり、利益は正値である。)
- 位置 3: ラベル Cによるコスト (あるノードのコストは、その親ノードのコストの合計。)
- 位置 4: ラベル Pによる利益 (あるノードの利益は、その親ノードの利益に合計。)
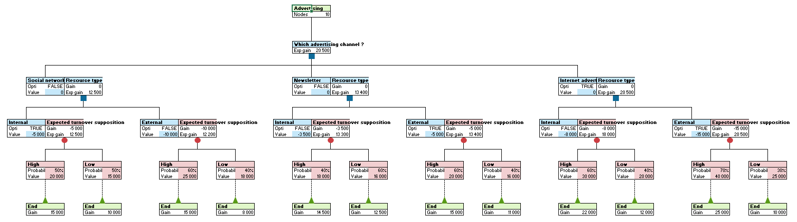
こちらは、垂直表示およびノード・ブロック上のブランチ・ブロックで得られるツリーです:

さらに
決定木での計算の方法と最適パス
XLSTATでは、決定木を活用するためのさまざまな計算モードが利用可能です。また目的(利得の最大化または最小化)に応じて、ツリー全体または特定のノードからの最適パスを表示することもできます。詳細は、こちらのチュートリアル を参照してください。
Was this article useful?
- Yes
- No