Paramétrer l’affichage d’un arbre de décision dans Excel
Ce tutoriel explique comment paramétrer l’affichage d’un arbre de décision sous Excel en utilisant XLSTAT.
Jeu de données pour paramétrer l’affichage d’un arbre de décision
Un classeur Excel comprenant l’arbre de décision utilisé pour paramétrer l’affichage peut être téléchargé en cliquant sur le lien ci-dessus.
But de ce tutoriel
L’objectif est de partir d’un arbre de décision existant et de découvrir comment paramétrer son affichage. Si vous souhaitez en apprendre plus sur la construction de l’arbre, veuillez aller sur ce tutoriel.
Paramétrer l’affichage d’un arbre de décision avec XLSTAT
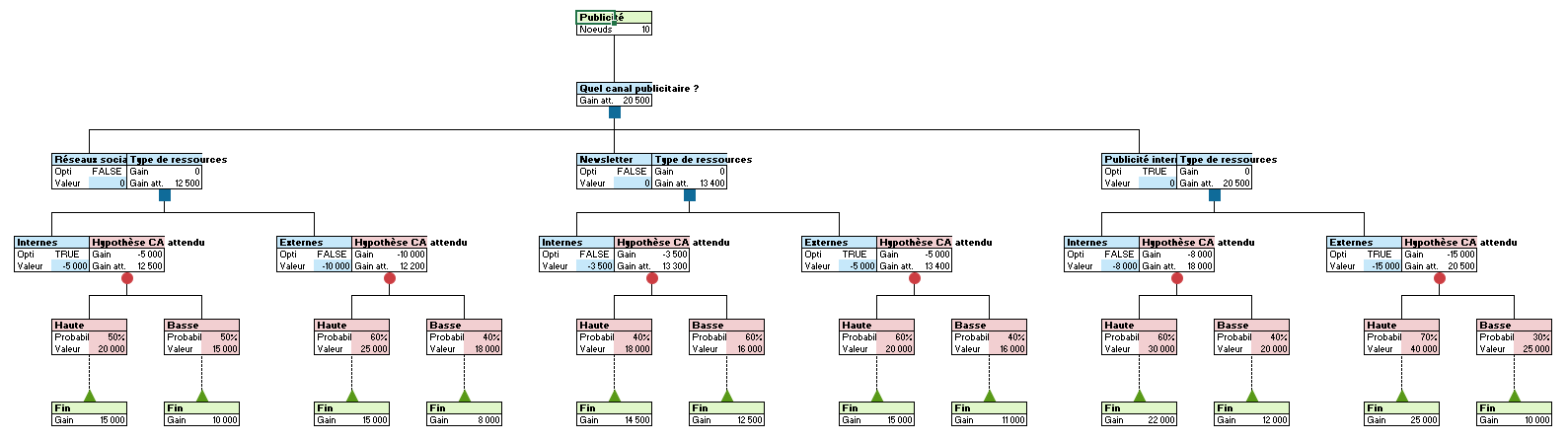
Nous partons d’un arbre existant, fourni dans le jeu de données. Sur la boîte à outils des arbres de décision, cliquez sur Supprimer le quadrillage afin d’améliorer le rendu.

L’arbre est affiché de manière horizontale. Les blocs branche sont positionnés au-dessus des blocs nœud. Selon vos préférences, il est possible de modifier cet affichage. Pour cela, faites un clic droit sur le bloc de l’arbre (premier bloc à gauche) et sélectionnez XLDTREE/Ouvrir la boîte de dialogue de paramétrage de l’arbre sélectionné.

Dans l’onglet Options, vous pouvez modifier l’affichage de l’arbre et des blocs branche / nœud. Quatre possibilités s’offrent à vous et nous allons voir le rendu de chacune. Vous pourrez ainsi choisir le visuel qui s’adapte le mieux à votre besoin même si ce paramétrage peut être changé à tout moment. L’arbre actif s’affichera comme demandé après avoir cliqué sur le bouton OK.

- Affichage de l’arbre : Horizontal et Affichage d’un bloc branche / nœud : Dessus / dessous : nous obtenons l’affichage déjà observé au-dessus.
- Affichage de l’arbre : Horizontal et Affichage d’un bloc branche / nœud : Gauche / droite :

- Affichage de l’arbre : Vertical et Affichage d’un bloc branche / nœud : Dessus / dessous :

- Affichage de l’arbre : Vertical et Affichage d’un bloc branche / nœud : Gauche / droite :

Dans l’onglet Informations utiles, vous pouvez choisir les informations à afficher pour chaque nœud. Il est possible de leur affecter une étiquette personnalisée ainsi que de choisir leur position les unes par rapport aux autres. Dans l’exemple ci-dessous, nous choisissons :
- Position 1 : Gain attendu avec pour étiquette GA (Le gain attendu d'un nœud dépend du gain de ses nœuds enfants. Il va permettre de prendre une décision en fonction du mode de calcul choisi.)
- Position 2 : Gain avec pour étiquette G (Le gain d'un nœud est la somme de son coût et de son profit. Il est donc calculé en fonction des coûts et profits de ses nœuds parents. Le coût étant bien entendu une valeur négative et le profit une valeur positive.)
- Position 3 : Coût avec pour étiquette C (Le coût d'un nœud est la somme de tous les coûts de ses nœuds parents.)
- Position 4 : Profit avec pour étiquette P (Le profit d'un nœud est la somme de tous les profits de ses nœuds parents.)
Et voici l’arbre ainsi obtenu avec un affichage vertical et les blocs branche au-dessus des blocs nœud :
Aller plus loin
Méthodes de calcul et chemin optimal d’un arbre de décision
Dans XLSTAT, différents modes de calcul sont disponibles afin d’exploiter un arbre de décision. Il est également possible d’afficher le chemin optimal en fonction de l’objectif visé (maximiser ou minimiser le gain), pour l’arbre entier ou à partir d’un nœud précis. Découvrez plus dans ce tutoriel.
Was this article useful?
- Yes
- No